Virtuoso Open-Source Edition

VOS.VirtFirebirdEDM

  • Topic
  • Discussion
  • VOS.VirtFirebirdEDM(Last) -- DAVWikiAdmin? , 2017-06-29 07:37:23 Edit WebDAV System Administrator 2017-06-29 07:37:23

    Creating an Entity Data Model (EDM) for the Firebird employee database

    The following steps can be used to create an Entity Data Model (EDM) for the Firebird employee database:

    1. Launch the Visual Studio 2008 SP1 IDE.



    2. Create a Web Application project by going to the File menu in Visual Studio and choosing New Project.



    3. When the New Project window appears, choose either Visual Basic or Visual C# as the programming language.

    4. Within the language category click on Web, and select ASP.NET Web Application from the right-hand panel.

    5. Choose a name for the project, for example employee, and click OK.



    6. This will create a new project called employee.



    7. Select the Project -> Add New Item menu option.



    8. The Add New Item dialog will appear, choose the ADO.NET Entity Data Model template, give it the name Model1.edmx and click Add to start the creation of the ADO.Net Entity Data Model.



    9. In the Entity Data Model Wizard dialog Choose Model Contents page select the Generate from Database model type and click Next.



    10. In the Entity Data Model Wizard dialog Choose your Data Connection page select the New Connection button



    11. In the Choose Data Source dialog, select the OpenLink Virtuoso Data Source from the list displayed and click Continue.



    12. In the Connection Properties dialog specify the hostname, portno, username and password for the target Virtuoso Server and check the Save Password check box.



    13. Select the Select Database From List radio button and choose employee from the drop down list



    14. Press the Test Connection dialog to verify the database is accessible.



    15. Set the entity connect string name to employeeEntities (note this name as it is required in the section on creating and ADO.Net Data Service) and click Next.



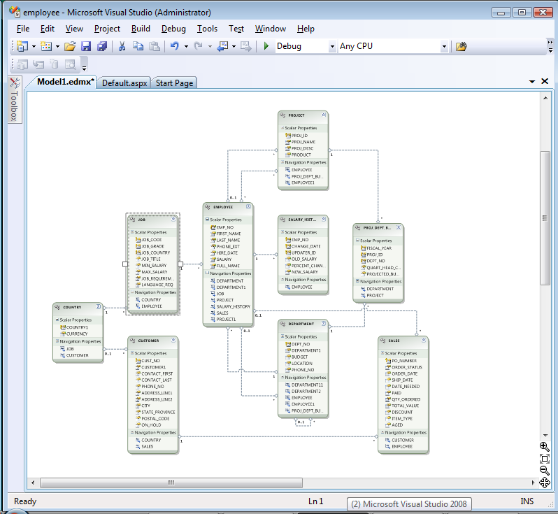
    16. In the Choose your Database Objects page select the Tables check box to select all tables in the employee catalog for addition to the Enity Data Model, set the Model Namespace to employeeModel and click Finish.



    17. The Model1.edmx EDM will be created with the tables and relationships displayed in the Visual Studio IDE



    Creation for the Enity Data Model for the Firebird employee database is now complete.